10分钟搞定免费在线部署AI绘画工具StableDiffusion
最近因为ChatGPT的原因,AI绘画也进一步带火了,很多人想体验开源的Ai绘画工具Stable Diffusion但是可能没有合适的显卡,阿里云推出了免费试用资源,试用三个月,有150元的额度,现在知道的人还不多,抓紧申请注册,后续可能就没有资源了。整个过程大概10分钟就可以搞定,具体步骤如下
打开网址:
https://developer.aliyun/topic/aigc
直接点击立即参与,渠道详情页,点击参与
选择开通免费试用并确认
选择函数计算FC
选择函数后直接购买支付,会自动减免,支付是0元,购买成功后可以看到有个管理控制台
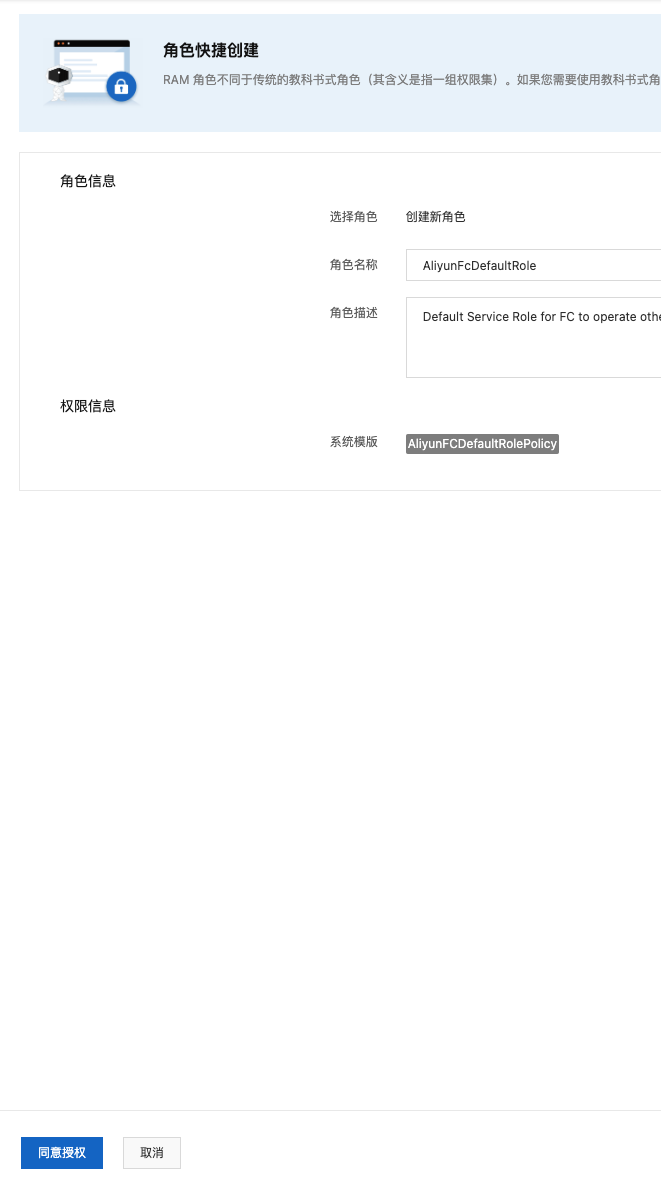
如果没有用过FC函数,会有一个创建角色的过程,点创建,同意授权就好了
接下来回到主页,选择应用,选择通过
应用在选择部署方式的时候选择直接部署,里面就会有标准版的Stable Diffusion,当然你需要运行你优化或者修改过的版本,你可以让他直接部署你这git上面的版本
有个角色创建
直接创建就会有一个部署的过程,大概一两分钟,可以看到状态为成功的时候就可以打开他提供的一个网址了点击打开即可
打开后大概需要等待几分钟等待Stable Diffusion初始化完成
在等待的时候也可以同时检查GPU函数(sd-server)的镜像加速准备状态,函数计算提供的镜像加速能力专门为AI/GPU大镜像进行启动优化,请当镜像加速准备状态处于可用后,再开始进行函数调用。
在基本信息页面,单击环境名称。
在函数sd-server详情页面的环境信息区域,检查镜像加速准备状态,请您耐心等待镜像加速准备状态变为可用。
在可用之后刷新刚刚那个页面就已经完成,你可以输入相应的提示语,点击生成,就会生成一张根据你提示语生成的图片,很快就完成了。
实例图片的提示语:
In a cyberpunk city, a girl is on the street, raining, light effect, Simon Stalenhag, Ian McQue, Ghibli Studio, Beeple, Kaino University
